SqlServer2012中LEAD函数简单分析
LEAD函数简单点说,就是把下一行的某列数据提取到当前行来显示,看示例更能解释清楚,先看测试用脚本
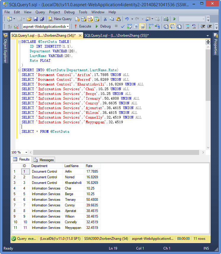
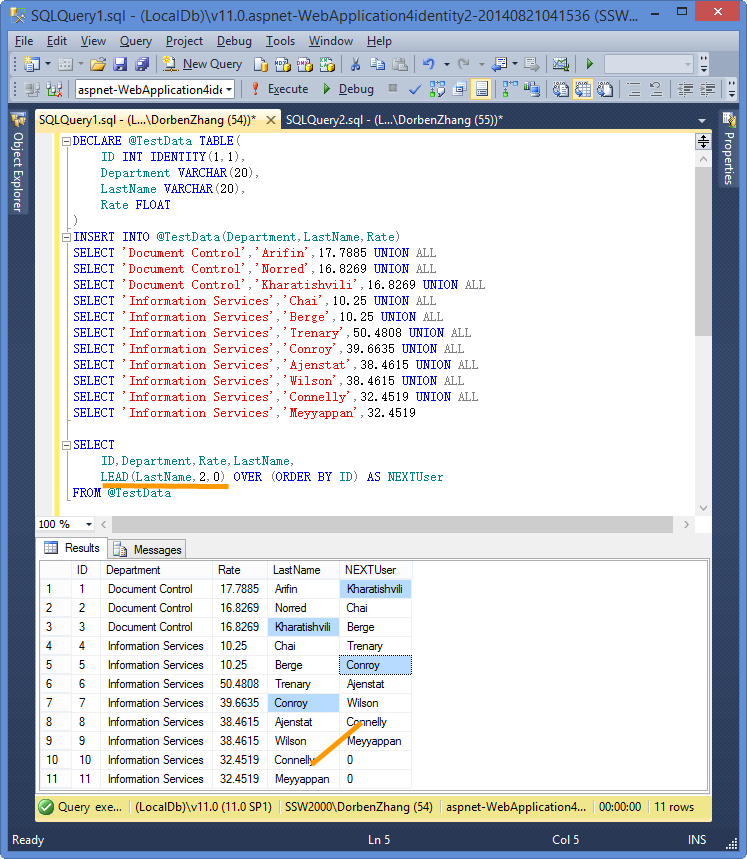
DECLARE @TestData TABLE( ID INT IDENTITY(1,1), Department VARCHAR(20), LastName VARCHAR(20), Rate FLOAT ) INSERT INTO @TestData(Department,LastName,Rate) SELECT 'Document Control','Arifin',17.7885 UNION ALL SELECT 'Document Control','Norred',16.8269 UNION ALL SELECT 'Document Control','Kharatishvili',16.8269 UNION ALL SELECT 'Information Services','Chai',10.25 UNION ALL SELECT 'Information Services','Berge',10.25 UNION ALL SELECT 'Information Services','Trenary',50.4808 UNION ALL SELECT 'Information Services','Conroy',39.6635 UNION ALL SELECT 'Information Services','Ajenstat',38.4615 UNION ALL SELECT 'Information Services','Wilson',38.4615 UNION ALL SELECT 'Information Services','Connelly',32.4519 UNION ALL SELECT 'Information Services','Meyyappan',32.4519 SELECT * FROM @TestData

以上是原始数据,下边应用LEAD函数,看下怎么把其它行的数据提取到当前行显示的

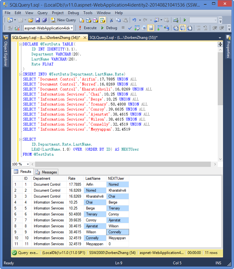
可以看到,LEAD函数把ID为2的那一行的LastName值提取到第一行显示为新列NEXTUser,就这么个功能
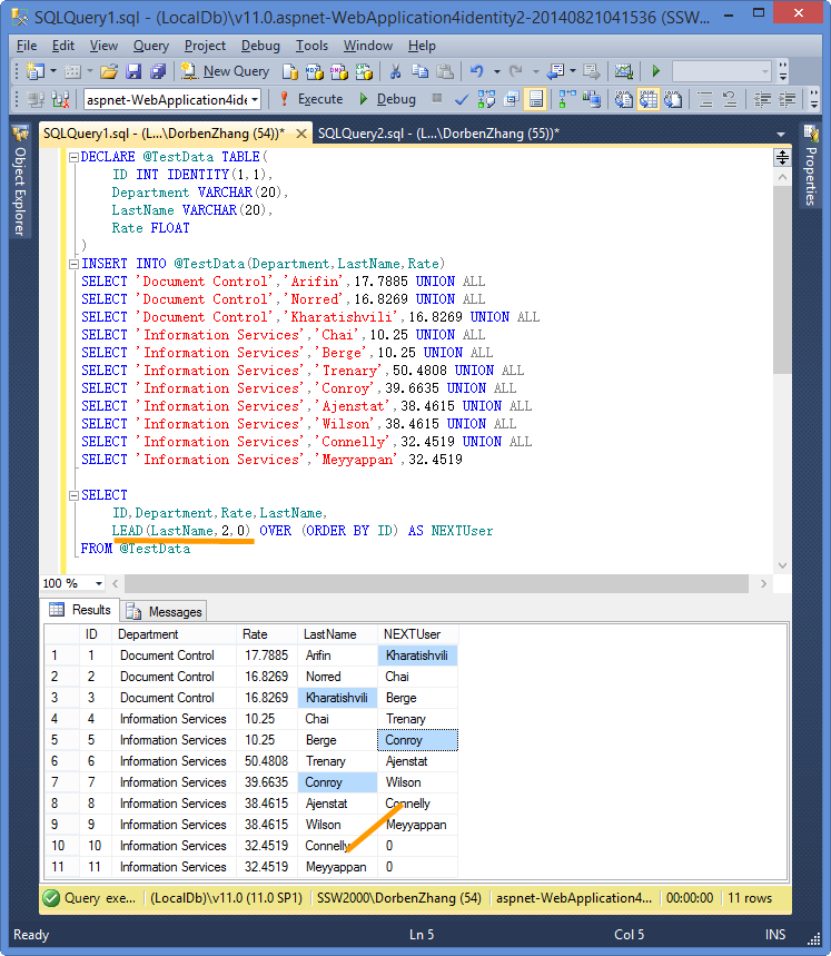
下边这个是间隔两行提取数据,就是把第三行的数据提取到当前行,其它行以次累推,看图

这个函数一共接受三个参数,第一个是表达式,以上示例都使用的字段,还可以是其它有效的表达式,第二个参数是offset,即间隔多少行取数据,第三个是默认的间隔,即当没有指定offset时以此为准
举个例子,以上述代码为例
LEAD(LastName,2,0)
当没有指定那个2的时候,则以间隔0行为准,当有指定那个2的时候则间隔2行取数据,所以,往往第三个参数可以不指定,效果是一样的,如下图
![SNAGHTMLf21b213[6]](/sp/attachments/allimg/c140827/14091230192LF-4C12.png)
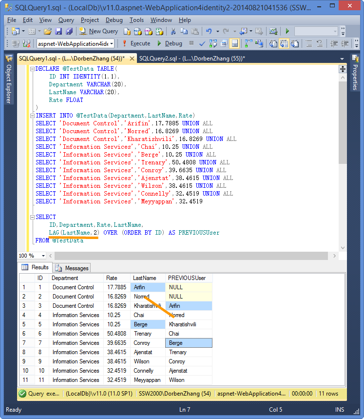
与LEAD函数相对应的还有一个函数,LAG,看下图效果

如上图所示,这个函数是从上行取数据,其它间隔参数的意义一样,LEAD是从下行取数据,TAG相反是上行取数据,写到这里我就再想,如果指定负数,是不是就可以合并为一个函数了?试下想法:

报错,offset参数不能为负,哥不作评论,,,The End






